Comment corriger une erreur critique WordPress (Guide Visuel 2026)

L’erreur critique est sans aucun doute le message le plus stressant et le plus pénalisant dans la vie d’un concepteur de site WordPress.

 

Lorsque ce message apparaît, et que nous ne sommes pas bien initiés au débogage, cela devient rapidement une situation inconfortable. C’est un peu la roulette : nous ne savons pas combien de temps il faudra pour corriger ce problème parfois majeur.

 

Cette erreur peut se présenter sous deux formes :

 

  • elle peut s’afficher uniquement sur la partie administration (wp-admin)

 

  • ou pire, sur la partie publique, visible par vos visiteurs

 

Et c’est dans ce second cas que la situation devient réellement problématique. Un site inaccessible peut impacter votre crédibilité, votre réputation, et parfois même votre chiffre d’affaires si le problème n’est pas corrigé rapidement.

 

Dans ce guide, nous allons voir en détail toutes les informations concernant l’erreur critique WordPress, les différentes sources de conflit, les causes les plus fréquentes, ainsi que les solutions concrètes pour remettre votre site en service le plus rapidement possible.

Table des matières

Qu’est-ce qu’une erreur critique WordPress ?

Déjà, pour comprendre d’où vient l’erreur critique, il faut comprendre ce qu’elle signifie réellement.

 

Une erreur critique indique que WordPress a rencontré une erreur fatale au niveau du PHP, et qu’il ne lui est plus possible d’exécuter le code correctement.

 

Depuis les versions récentes, WordPress masque volontairement les erreurs techniques afin d’éviter d’afficher une page blanche (anciennement appelée White Screen of Death).

 

À la place, il affiche un message générique.

 

Derrière ce message générique, il peut y avoir :

 

  • un plugin défectueux

 

  • un thème incompatible

 

  • une mise à jour mal passée

 

  • un problème de mémoire PHP

 

  • un conflit de code

 

Ce n’est pas une panne aléatoire.
C’est toujours lié à quelque chose qui a changé récemment sur votre site.

Première étape : garder son calme et analyser la situation

Avant de toucher à quoi que ce soit ou de vous lancer dans des modifications, il est important de vous poser plusieurs questions essentielles :

 

  • Ai-je installé un plugin récemment ?

 

  • Ai-je effectué une mise à jour WordPress ?

 

  • Ai-je modifié un fichier ?

 

  • Mon hébergeur a-t-il changé quelque chose ?

 

L’erreur n’apparaît jamais sans raison. Dans la majorité des cas, elle survient juste après une modification.

 

Si vous avez activé les mises à jour automatiques, le problème peut également provenir d’une mise à jour récente qui entre en conflit avec un autre plugin ou votre thème.

 

Identifier les changements récents susceptibles d’avoir provoqué cette erreur critique est primordial. Cela permet, dans la majorité des cas, de gagner un temps précieux dans la résolution du problème.

Vérifier l’email automatique de WordPress

Depuis WordPress 5.2, le système a été mis à jour et envoie souvent un e-mail automatique à l’administrateur du site lorsqu’une erreur critique survient.

 

Si vous ne le trouvez pas dans votre boîte principale, pensez à vérifier vos spams.

 

Cet e-mail contient généralement :

 

  • le nom du plugin ou du thème en cause

 

  • le fichier concerné

 

  • parfois la ligne de code problématique

 

Commencez donc, dans un premier temps, par vérifier votre boîte mail administrateur.

 

Si vous recevez un lien vers un « mode de récupération », cliquez dessus. WordPress vous permettra parfois de désactiver directement le plugin responsable, sans passer par le FTP.

Désactiver les plugins via FTP

Si vous n’avez pas reçu de mail et que vous ne pouvez plus accéder à votre espace d’administration, il faudra impérativement passer par le FTP pour continuer la résolution de l’erreur critique.

 

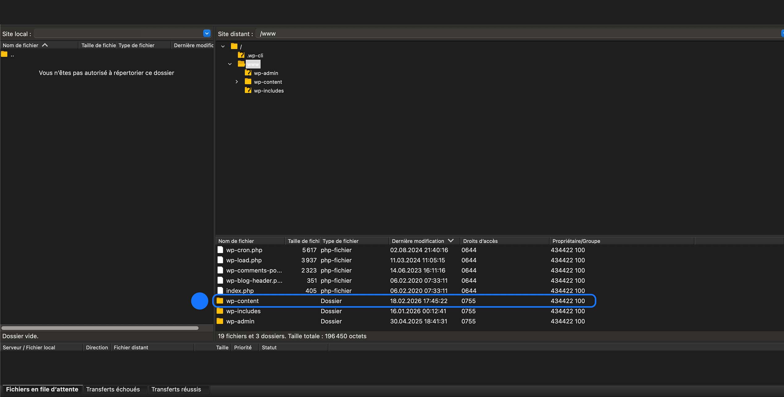
Pour cela, rendez-vous dans votre FTP, puis dans le répertoire « www ».

Sélection du dossier www, qui correspond à la racine publique de votre site (là où se trouvent les fichiers WordPress : wp-admin, wp-content, wp-includes, etc.).

Ensuite, dirigez-vous vers le dossier « wp-content ».

Sélection du dossier wp-content à la racine du site WordPress pour accéder aux éléments principaux du site (extensions, thèmes, uploads, cache).

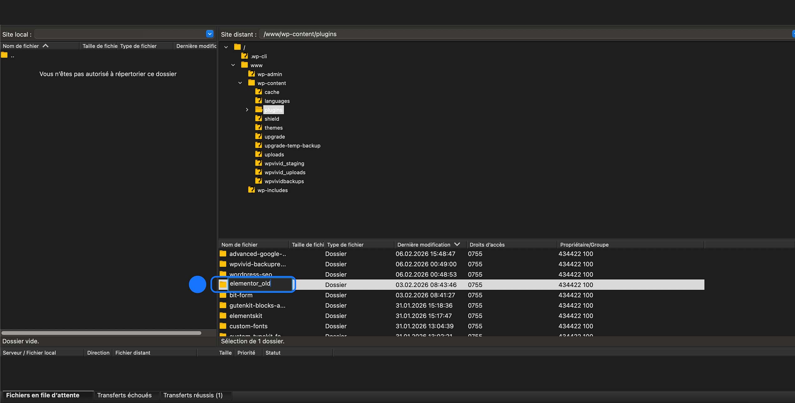
Rendez-vous ensuite dans le dossier « plugins » pour continuer la manipulation.

Navigation dans /www/wp-content puis sélection du dossier plugins pour gérer les extensions WordPress (désactivation, renommage ou suppression en cas de conflit).

Ensuite, renommez le dossier du plugin suspect (par exemple : elementor -> elementor_old).

 

En effectuant cette manipulation, WordPress désactive automatiquement le plugin.

 

Rechargez ensuite votre site.

 

Si l’erreur critique disparaît, cela signifie que le problème vient de ce plugin.

 

Si ce n’est pas le cas, renommez-le correctement, puis répétez la manipulation avec les autres plugins jusqu’à identifier le responsable.

Accès au dossier wp-content/plugins et sélection du dossier elementor_old pour le désactiver, le restaurer ou le renommer.

Désactiver tous les plugins d’un coup

Si vous souhaitez faire l’opération dans le sens inverse, afin de ne pas vous embêter à renommer les plugins un par un, il est possible de désactiver tous les plugins en une seule fois.

 

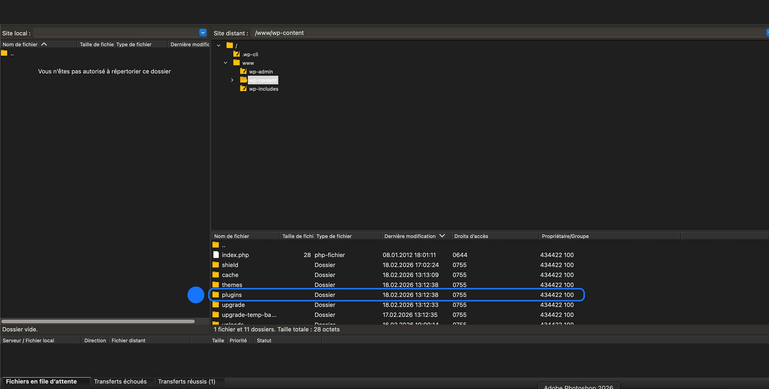
Pour cela, rendez-vous dans « www/wp-content ».

 

Renommez ensuite le dossier « plugins » en « plugins_old ».

 

En effectuant cette manipulation, WordPress désactive automatiquement tous les plugins du site.

 

Rechargez ensuite votre site.

 

Si le site fonctionne à nouveau et que l’erreur critique disparaît, cela signifie que le problème vient forcément d’un plugin.

 

Il ne vous restera plus qu’à remettre le dossier à son nom d’origine (plugins), puis à réactiver les plugins un par un depuis l’administration afin d’identifier précisément le coupable.

 

Cette méthode est souvent plus rapide lorsque vous avez un grand nombre de plugins installés.

Accès au dossier wp-content et sélection du dossier plugins_old pour le gérer, le restaurer ou le renommer.

Si cette action ne fonctionne pas, nous allons voir d’autres causes possibles, ainsi que leurs solutions, afin de régler cette erreur critique dans les plus brefs délais.

Vérifier le thème actif

Un thème incompatible peut également provoquer une erreur critique.

 

Nous allons donc utiliser le même procédé que pour la désactivation des plugins.

 

Rendez-vous dans le dossier « www/wp-content/themes ».

 

Repérez ensuite le thème actuellement actif sur votre site. Dans notre cas, il s’agit de hello-elementor. Nous allons donc le renommer en hello-elementor_old.

 

En effectuant cette manipulation, WordPress réactivera automatiquement un thème par défaut (comme Twenty Twenty-Three ou un autre thème natif installé sur votre site).

 

Rechargez ensuite votre site.

 

Si l’erreur critique disparaît, cela signifie que le problème vient effectivement du thème utilisé.

 

Dans ce cas, il faudra soit :

 

  • mettre le thème à jour

 

  • vérifier sa compatibilité avec votre version de WordPress et de PHP

 

  • ou envisager de le remplacer

Accès au dossier wp-content → themes et sélection du dossier du thème hello-elementor_old pour le gérer ou le modifier.

Augmenter la mémoire PHP

Une autre cause fréquente d’une erreur critique peut provenir d’un manque de mémoire PHP.

 

Cela peut arriver si votre site demande trop de ressources serveur, notamment si vous utilisez plusieurs plugins lourds, un constructeur de pages, ou des fonctionnalités complexes.

 

Lorsque la mémoire allouée à WordPress n’est plus suffisante pour exécuter le code, le système peut déclencher une erreur fatale, ce qui provoque l’erreur critique.

 

Pour augmenter la mémoire PHP, rendez-vous dans le dossier « www », puis éditez le fichier « wp-config.php ».

Ouverture et modification du fichier wp-config.php via FTP (clic droit → Afficher / Éditer) pour ajuster la configuration WordPress.

Ensuite, s’il existe déjà une ligne comme :

 

define( ‘WP_MEMORY_LIMIT’, ‘256M’ );

 

il faudra simplement modifier la valeur existante.

 

Si cette ligne n’est pas présente dans votre fichier, vous pouvez l’ajouter manuellement.

 

Attention, cette ligne doit être ajoutée juste avant :

 

« /* That’s all, stop editing! Happy publishing. */ »

 

ou

 

« /* C’est tout, arrêtez de modifier ! Bonne publication. */ »

 

Ajoutez donc :

				
					define( 'WP_MEMORY_LIMIT', '256M' );
				
			

Vous pouvez ensuite allouer plus ou moins de mémoire PHP en fonction de la taille et de la complexité de votre projet.

 

128M – pour un site vitrine simple, un blog léger ou une installation avec peu de plugins.

 

256M – pour la majorité des sites utilisant plusieurs extensions et du contenu plus conséquent.

 

512M – pour des projets importants, des boutiques en ligne ou des environnements avec beaucoup de fonctionnalités actives.

 

Augmenter la mémoire permet de donner plus de ressources à votre site, mais il ne sert à rien de définir une valeur excessivement élevée si votre projet n’en a pas besoin.

 

Une allocation trop importante peut :

 

  • être refusée par votre hébergeur

 

  • ou entraîner une consommation inutile de ressources serveur

 

Dans la majorité des cas, 256M est largement suffisant pour faire fonctionner WordPress.

 

Une fois la modification effectuée, enregistrez le fichier :

 

Command + S sur macOS
Ctrl + S sur Windows

Augmentation de la mémoire PHP de WordPress via la directive WP_MEMORY_LIMIT dans le fichier wp-config.php.

Vérifier la version de PHP

Certaines mises à jour de plugins ou de thèmes nécessitent une version récente de PHP pour fonctionner correctement.

 

Si votre serveur utilise une version trop ancienne, cela peut provoquer une erreur critique, car certains morceaux de code ne seront plus compatibles.

 

Ce problème apparaît souvent après une mise à jour automatique, surtout si votre hébergement est resté sur une ancienne version de PHP.

 

Pour vérifier cela, rendez-vous dans le panel de votre hébergeur et regardez la version PHP active.

 

Assurez-vous d’utiliser au minimum PHP 8.0, selon la compatibilité de votre site.

 

Mettre à jour votre version de PHP peut corriger :

 

  • des erreurs critiques

 

  • des problèmes de compatibilité

 

  • et améliorer les performances générales

Vérification / configuration de la version PHP globale du site (8.2) depuis l’interface d’hébergement.

Activer le mode debug

Pour aller plus loin dans la recherche de la panne actuellement présente sur votre site, nous pouvons activer le mode debug.

 

Pour cela, rendez-vous dans le dossier « www », puis éditez le fichier « wp-config.php ».

Ouverture du fichier wp-config.php via FTP pour modification des paramètres WordPress.

Ensuite, trouvez la ligne suivante dans le fichier :

 

define(‘WP_DEBUG’, false);

 

Remplacez false par true afin d’activer le mode debug.

 

Si cette ligne n’existe pas, vous pouvez l’ajouter manuellement, ainsi que les lignes suivantes en dessous :

				
					define('WP_DEBUG', true);
define('WP_DEBUG_LOG', true);
define('WP_DEBUG_DISPLAY', false);
				
			

Cela générera un fichier debug.log dans le dossier « wp-content ».

 

Vous pourrez y lire le message d’erreur exact, ce qui est très utile pour comprendre précisément l’origine de l’erreur critique.

 

Ce fichier permet notamment d’identifier :

 

  • un fichier problématique

 

  • une fonction obsolète

 

  • un conflit spécifique entre plugins ou avec le thème

 

C’est une étape très efficace lorsque les solutions classiques ne suffisent pas.

Activation du mode debug WordPress dans wp-config.php avec WP_DEBUG, WP_DEBUG_LOG et affichage désactivé.

Vérifier la base de données

Une erreur critique WordPress peut parfois être liée à une base de données corrompue.

 

Cela peut arriver après :

 

  • une mise à jour interrompue

 

  • une migration mal effectuée

 

  • un problème serveur

 

  • ou un plugin qui a modifié des tables de manière incorrecte

 

Lorsque la base de données rencontre une anomalie, WordPress peut ne plus réussir à charger certaines informations essentielles, ce qui peut déclencher une erreur fatale.

 

Pour vérifier et réparer cela, ouvrez le fichier « wp-config.php » situé dans le dossier « www », puis ajoutez temporairement cette ligne :

				
					define('WP_ALLOW_REPAIR', true);
				
			

Ajoutez-la juste au-dessus de la ligne :

 

« /* That’s all, stop editing! Happy publishing. / »


ou


« /
C’est tout, arrêtez de modifier ! Bonne publication. */ »

 

Enregistrez le fichier.

Modification du fichier wp-config.php WordPress avec augmentation de la mémoire et activation de la réparation de la base de données.

Ensuite, rendez-vous dans votre navigateur à l’adresse suivante :

 

/wp-admin/maint/repair.php

 

Une page de réparation de la base de données va s’afficher. Vous aurez généralement deux options :

 

  • Réparer la base de données

 

  • Réparer et optimiser la base de données

 

Dans la majorité des cas, l’option réparer suffit.

 

Une fois l’opération terminée, retournez immédiatement dans le fichier wp-config.php et supprimez la ligne :

 

define(‘WP_ALLOW_REPAIR’, true);

 

Il est important de la retirer, car cette page de réparation ne nécessite pas de connexion et ne doit pas rester accessible pour des raisons de sécurité.

Vider le cache

Vérifier le cache (même sans accès à l’administration)

 

Même si vous n’avez plus accès au wp-admin, il est possible que l’erreur critique affichée soit liée à un cache serveur ou à une ancienne version du site encore stockée.

 

Après avoir effectué des modifications importantes (désactivation de plugin, changement de thème, augmentation de mémoire, etc.), pensez à :

 

  • vider le cache de votre navigateur

 

  • tester votre site en navigation privée

 

  • vider le cache via votre hébergeur depuis le panel d’hébergement si celui-ci reste accessible

 

Certains hébergements mutualisés appliquent un cache serveur automatique, ce qui peut continuer à afficher une ancienne version du site, même si le problème a déjà été corrigé côté fichiers.

 

Si vous utilisez un plugin de cache et que vous avez désactivé tous les plugins via FTP, le cache du plugin est normalement désactivé aussi. En revanche, le cache serveur peut toujours rester actif.

 

Cette vérification est rapide, simple à effectuer, et permet parfois d’éviter de chercher une panne complexe alors que le problème est déjà résolu.

Comment éviter une erreur critique à l’avenir ?

Voici les bonnes pratiques à adopter pour éviter une erreur critique à l’avenir :

 

  • toujours effectuer une sauvegarde complète avant toute mise à jour (vous pouvez utiliser des plugins comme UpdraftPlus ou WPvivid Backup pour automatiser cette étape)

 

  • éviter d’installer trop de plugins inutiles

 

  • choisir un hébergement de qualité

 

  • maintenir WordPress, les thèmes et les extensions à jour

 

  • tester les mises à jour sur un site de préproduction avant de les appliquer en production

 

La prévention reste la meilleure protection, et une bonne stratégie de sauvegarde régulière peut vous éviter des heures de stress en cas de problème.

Une erreur critique WordPress peut sembler dramatique sur le moment, mais dans la grande majorité des cas, elle est liée à un élément précis.

 

En avançant étape par étape, en vérifiant :

 

  • les plugins

 

  • le thème

 

  • la mémoire PHP

 

  • la version de PHP

 

  • et le mode debug

 

vous pouvez identifier la cause réelle et corriger le problème efficacement.

 

L’essentiel est d’avoir une méthode claire et de ne pas agir au hasard.

 

Avec ce guide, vous disposez désormais de toutes les bases pour diagnostiquer, comprendre et résoudre une erreur critique WordPress de manière structurée et professionnelle.